Functional Process Modeler Description & Customization

Technical Article

This article presents the Functional Process modeler, and explains how to customize it.

Description

This section first presents the objects representing the Functional Process modeler. Then it describes how this object model view has been translated towards PLM objects based on PLM Core Modeler objects. You will see the description of each PLM package defining these PLM objects.

Conceptual Model

The Functional Process model specifies the product transformations to realize the manufactured product. The transformation can be ordered through relation between transformations either Data Requirement (i.e. Data driven) or Precedence (i.e. Time driven).

Within PPR domains, the Functional Process domain enables to define the way to assemble the product specified in Physical domain. To enable the traceability the functional process implements (i.e. Satisfy) components of the product assembly.

This is summarized in the following UML schema:

Fig.1 Functional Process, Model
Conceptual Moedel

Implementation Model

The Functional Process model is implemented with PLM Core Object as follows:

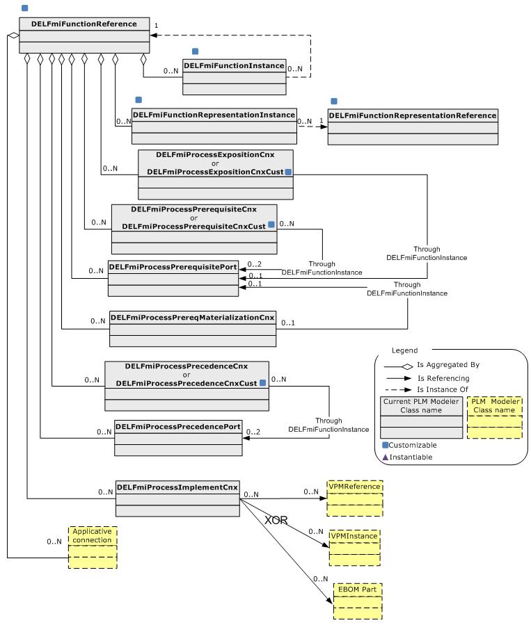
Fig.2 PLM Core Objects

Conceptual Moedel

The following array shows the links between the conceptual and PLM Core objects:

Model Object PLM Modeler  Type PLM Core Type Modeler PLM Package
Process Function Reference DELFmiFunctionReference PLMCoreReference DELFmiFunctionalModel
Process Function Instance DELFmiFunctionInstance PLMCoreInstance DELFmiFunctionalModel
Process Function Representation Reference DELFmiFunctionRepresentationReference PLMCoreRepReference DELFmiFunctionalModel
Process Function Representation Instance DELFmiFunctionRepresentationInstance PLMCoreRepInstance DELFmiFunctionalModel
Data requirement connection DELFmiProcessPrerequisiteCnx PLMConnection DELFmiFunctionalModelPrerequisiteCnx
Data requirement connection DELFmiProcessPrerequisiteCnxCust PLMConnection DELFmiFunctionalModelPrerequisiteCnx1
Data requirement port DELFmiProcessPrerequisitePort PLMPort DELFmiFunctionalModelPrerequisitePort
Data requirement exposition connection DELFmiProcessExpositionCnx PLMConnection DELFmiFunctionalModelExpositionCnx
Data requirement exposition connection DELFmiProcessExpositionCnxCust PLMConnection DELFmiFunctionalModelExpositionCnx1
Data requirement materialization connection DELFmiProcessPrereqMaterializationCnx PLMConnection DELFmiFunctionalModelPrereqMatCnx
Process precedence connection DELFmiProcessPrecedenceCnx PLMConnection DELFmiFunctionalModelPrecedenceCnx
Process precedence connection DELFmiProcessPrecedenceCnxCust PLMConnection DELFmiFunctionalModelPrecedenceCnx1
Process precedence port DELFmiProcessPrecedencePort PLMPort DELFmiFunctionalModelPrecedencePort
Process Function Implement link DELFmiProcessImplementCnx PLMConnection DELFmiFunctionalModelImplementCnx

Business Logic Openness

This section lists the PLM Opening ID integrated at modeler level for the following PLM classes of the Functional Process modeler and the associated default implementation if any.

DELFmiFunctionReference, Implemented Business Logic

PLM Opening ID Script Contents
PLMIdentificationInitialization Valuates PLM_ExternalID attribute for naming purpose
PLMInstanceAggregationCheck No default implementation

DELFmiFunctionInstance, Implemented Business Logic

PLM Opening ID Script Contents
PLMIdentificationInitialization No default implementation

DELFmiFunctionRepresentationReference, Implemented Business Logic

PLM Opening ID Script Contents
PLMIdentificationInitialization Valuates PLM_ExternalID attribute for naming purpose
PLMInstanceAggregationCheck No default implementation

DELFmiFunctionRepresentationInstance, Implemented Business Logic

PLM Opening ID Script Contents
PLMIdentificationInitialization No default implementation

Customization

Customization first deals with the modeler PLM package customization [2]. It consists on creating a new package containing new PLM classes for each  "Customizable"  PLM class of  the modeler PLM package. Then, you should take into account the UI masks creation to create either a new security mask file, or to update the default one [ 3]. Finally, you can integrate your own business logic on each new PLM classes by implementing provided PLM opening ID [4].

PLM Package Customization

This part consists on creating a new package when the modeler PLM package must be customized.

DELFmiFunctionalModel

DELFmiFunctionalModel package must customized.

PLM Class Name To Be Customized
DELFmiFunctionReference Yes
DELFmiFunctionInstance Yes
DELFmiFunctionRepresentationReference Yes
DELFmiFunctionRepresentationInstance Yes

DELFmiFunctionalModelPrerequisiteCnx1

DELFmiFunctionalModelPrerequisiteCnx1 package must customized.

PLM Class Name To Be Customized
DELFmiProcessPrerequisiteCnxCust Yes

DELFmiFunctionalModelExpositionCnx1

DELFmiFunctionalModelExpositionCnx1 package must customized.

PLM Class Name To Be Customized
DELFmiProcessExpositionCnxCust Yes

DELFmiFunctionalModelPrecedenceCnx1

DELFmiFunctionalModelPrecedenceCnx1 package must customized.

PLM Class Name To Be Customized
DELFmiProcessPrecedenceCnxCust Yes

UI Mask Customization

When a PLM attribute is defined (inside modeler PLM package) some features like its editable criteria, mandatory/optional option, can be overwritten by UI  mask. You can say this PLM attribute is not writable in Query context, this PLM attribute is mandatory in Create context, this user PLM attribute is not never visible and so one. A set of UI masks form a security mask file. We say security mask because it is associated with these files security information. For a people, and a given context can be associated a security mask.

For each customized Modeler PLM package, at least one UI mask file must be created (for the default security mask ), since it must contain the new PLM Attributes. When you use the tool to create a customization, a default UI mask file is provided taken into account the added PLM attributes. You can modify  the default file to introduce your change.

Rules to respect for a new UI mask creation

No specific rule to customize UI mask file.

Business Logic Openness Customization

You can yourself integrate your business logic for any  PLM classes of the Functional Process modeler by associating a script to each PLM Opening ID.

By default, some rules are delivered for following entities customized in VPM environment delivered as sample.

DELFmiProcessReferenceSample, Implemented Business Logic

PLM Opening ID Script Contents
PLMIdentificationInitialization Valuates PLM_ExternalID attribute which is part of the identifier set

DELFmiFunctionRepresentationReferenceSample, Implemented Business Logic

PLM Opening ID Script Contents
PLMIdentificationInitialization Valuates PLM_ExternalID attribute which is part of the identifier set

References

History

Version: 1 [Oct 2008] Document created